This report, from a wallet perspective, reviews key changes in the on-chain ecosystem closely related to daily finance in 2025, and explores the evolution of on-chain finance in 2026.
Article by: Bitget Wallet
Article source: BlockBeats
1. Over the past 20 years, fintech has evolved from digitalization (1.0) to mobilization (2.0), and is now entering the fintech 3.0 stage based on blockchain. On-chain finance will restructure the financial system from the level of clearing and settlement, making the flow of funds cheaper, faster, and more globally accessible.
2. Wallets are evolving from simple asset management tools into the main entry point for users to handle diverse daily financial affairs . They are gradually becoming a commonly used financial application covering transactions, payments, and asset management, frequently appearing in daily life and fund transfers, forming a user-centric on-chain daily financial experience.
3. Stablecoin payments : Stablecoins have become an important infrastructure for global value clearing, deeply embedded in B2B2C cross-border payments, local payment networks and card organization systems. Wallets will become the unified front end and routing node for stablecoin payment capabilities.
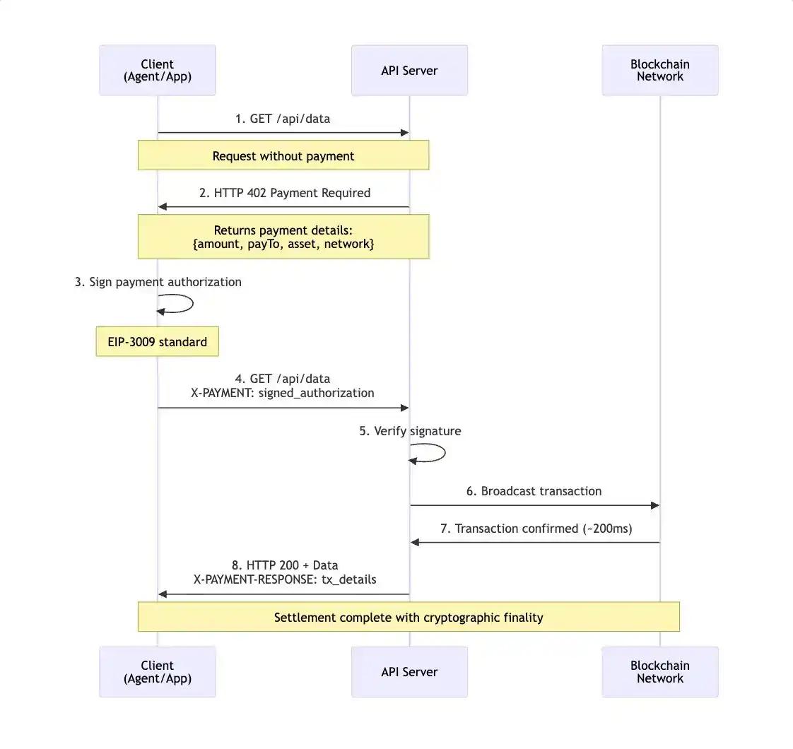
4. AI: With the maturation of protocols such as x402, AI agents will have the ability to autonomously complete payments and transactions within an authorized framework, driving a qualitative change in the frequency and form of value exchange. Wallets will become the execution and risk control layer for agent financial activities.
5. Privacy : Privacy will become the default premise for supporting payments, asset management and institutional on-chaining. Privacy capabilities will be integrated into major wallets as infrastructure functions, rather than through a single privacy asset.
6. On-chain Credit : On-chain credit will gradually move away from the single over-collateralization model and begin to establish a layered system based on users' long-term behavior, time dimension and performance stability. Wallets will provide cross-chain and cross-cycle continuous data support in this process.
7. RWA : RWA will shift to a tradable and composable financial instrument form. RWA Perps and RWA × DeFi will become key incremental technologies. Wallets are becoming an important channel connecting on-chain users with global assets, providing users with global asset exposure.
8. Perp DEXs : Perp DEXs will enter a competitive phase focused on stability, efficiency, and user retention. Native Perp trading within wallets will become a high-frequency usage scenario, significantly improving user stickiness.
9. Prediction Markets : Driven by major real-world events such as the World Cup and the US midterm elections, prediction markets will enter a period of accelerated expansion. Front-end functional innovations will prioritize event discovery, signal judgment, and convenient order placement, rather than liquidity aggregation.
10. Meme : Some attention to meme transactions may be diverted by the market. The wallet will be optimized through functions such as address relationship and cluster analysis to help users more efficiently identify sentiment and fund flows.
The Transformation of Wallets: From On-Chain Gateway to Everyday Financial Provider
For a long time, crypto wallets have been primarily regarded as an on-chain traffic portal and operational tool. Their core functions focus on basic operations such as asset storage, connecting to decentralized applications, managing contract authorization, and performing swaps. They mainly address how users access the blockchain and complete basic interactions, rather than directly supporting complete financial use cases.
This understanding began to change significantly in 2025. As the scale of stablecoins continued to expand and on-chain transaction and settlement infrastructure gradually matured, real-world use cases such as payments and yields began to emerge and be repeatedly verified on-chain, thus transforming the role of crypto assets. They were no longer used solely for passive holding or speculative trading, but were more frequently used in actual financial activities such as payments, yield management, and cross-border flows. In this process, the role of wallets also rose, gradually evolving into a core application that carries daily on-chain financial activities.
Today's crypto wallets are taking on a role similar to " on-chain daily financial front-end ":
• The main interface for users to manage stablecoin balances and fund flows
• A key payment tool connecting real-world payment networks with on-chain systems
• Handles trade execution and risk management for various asset classes including Meme, RWA, and prediction markets.
The role of wallets is evolving from a simple asset management tool to a primary entry point for users to handle diverse daily financial transactions. This change wasn't triggered by a single product innovation, but rather stems from the evolving overall expectations users have for wallets. Early users used wallets to participate in airdrops, experiment with DeFi protocols, and complete basic transactions; subsequently, swapping and cross-chain capabilities became standard features; and later, yield management and asset portfolio management gradually became important needs. Wallets are no longer just tools for completing on-chain operations; more and more users are relying on wallets to handle daily financial transactions, frequently using them as a comprehensive financial application covering transactions, payments, and asset management in their daily lives and fund transfers.
The changing role of wallets is also closely related to the evolution of the financial system itself. From a broader perspective, the financial infrastructure over the past two decades has roughly gone through three stages: initially, the digitalization of financial services, moving banking operations online; then came mobile, where new financial applications significantly improved the user experience, but the underlying clearing and settlement mechanism remained fundamentally unchanged; and now, finance is entering the third stage, where blockchain-based on-chain finance will reconstruct the financial system from the foundational level, making fund transfers cheaper, faster, and more globally accessible.
Compared to the previous two phases, the changes in Onchain Finance stem from shifts in financial access methods and underlying structure . Based on a permissionless open network, global users can access the same financial system at lower costs and higher efficiency; the composability of assets and smart contracts enables financial products and applications to be built and iterated in a shorter cycle; in this system, users and institutions use the same rules and infrastructure, and finance is no longer just a service provided by institutions, but is gradually evolving into an open system that anyone can participate in and build.
As financial infrastructure migrates on-chain, the use cases for wallets are constantly expanding. Functions previously scattered across bank accounts , payment applications, trading platforms, and crypto tools are being integrated into a single wallet application, forming a user-centric on-chain everyday financial experience . More and more users are moving on-chain not just for speculation or profit, but to reduce their reliance on the traditional centralized financial system for fund management, cross-border flows, and value storage. Non-custodial financing is becoming a crucial starting point for on-chain finance, with users seeking more direct control over their assets and the freedom to use them globally.
In this context, wallets become a key observation point for understanding real-world on-chain usage. Why users go on-chain, which assets they primarily use, which behaviors are consistent, and which scenarios are generating real adoption—these questions often cannot be fully answered by data from trading platforms or a single protocol alone. Wallets, naturally situated at the intersection of all on-chain activities, can more directly reflect users' actual financial activities on-chain.
Based on this, this report will take a wallet perspective to briefly review the key changes in the on-chain ecosystem that are closely related to daily finance in 2025, and on this basis, explore the evolution of on-chain finance in 2026.
2026 Outlook: The Real-World Deployment of On-Chain Daily Finance
1. Stablecoin payments
2025 marked a turning point, with stablecoin payments gaining true acceptance within the mainstream financial system. From Circle's IPO to the passage of the U.S. Genius Act, the regulatory boundaries for stablecoins began to be clearly defined. If 2024 was still a period of mutual testing between regulators and the market, then in 2025, the world's three major economies, by establishing a "legislation + licensing + enforcement" system, jointly propelled stablecoins from the gray area to a widely adopted, compliant financial infrastructure layer.
• North American Market : In July 2025, the formal passage of the U.S. Genius Act marked a milestone for the year. This act established a federal regulatory framework and issuer access requirements for payment-based stablecoins , effectively breaking down the capital barriers between traditional banks and on-chain issuers.
• Asian Markets : On August 1, 2025, Hong Kong's Stablecoin Issuer Regulatory Regime officially came into effect. This regulation not only brought stablecoin activities under the Hong Kong Monetary Authority's regulatory framework, but also attracted numerous institutions, including Standard Chartered Bank and JD.com, to actively develop Hong Kong dollar stablecoins during the subsequent licensing phase of the issuer system. Japan also launched a pilot program for yen stablecoins.
• European Market : With the MiCA Act entering its first full year of full implementation, euro stablecoins have escaped their liquidity crunch by 2025 and are beginning to appear on mainstream trading platforms. EU member states such as Germany have launched stablecoins based on their own regulations under the MiCA framework, while the UK has launched a pilot program for a pound sterling stablecoin.
Driven by the establishment of three major compliance frameworks and the surge in on-chain demand, the stablecoin market has experienced a significant revaluation. From a macro perspective, both stablecoin issuance and on-chain transaction activity reached record highs in 2025.
• Breakthrough growth in market size: The total market capitalization of stablecoins climbed from $205 billion at the beginning of the year to $308 billion at the end of the year, with a net increase of $103 billion throughout the year, representing an increase of more than 50%.
• On-chain settlement volume surged: The total on-chain transaction volume reached an astonishing $33 trillion for the year, and stablecoins have substantially surpassed the fiat currencies of some countries, becoming a clearing network that carries global value transfers.
It's also worth noting that 2025 saw a highly significant reversal in the market structure: while USDT maintained its lead in market capitalization, USDC's on-chain annual transaction volume ($18.3 trillion) surpassed USDT's ($13.3 trillion) for the first time. This change was primarily due to USDC's higher capital reuse rate in DeFi protocols, and the fact that, following the enactment of the Genius Act, European and American institutions were more inclined to use the more compliant USDC for large-scale settlements and cross-border payments.


At the application level, the most significant feature of 2025 will be its integration with the traditional financial system, with traditional financial institutions and payment networks beginning to deeply embed stablecoins into key aspects of funding channels:
• Brokerage and Account System: A New Compliant Deposit Channel . Interactive Brokers has officially allowed retail clients to deposit stablecoins into their personal brokerage accounts. This means that stablecoins have broken through the limitations of purely internal circulation and are now directly serving the fund inflow process of traditional securities trading.
• Payment Networks: Restructuring the Underlying Settlement Mechanism . Stablecoin settlement is becoming standard practice for card organizations and payment giants. After acquiring stablecoin infrastructure company Bridge, Stripe launched its own stablecoin product; PayPal expanded PYUSD to the Stellar network, precisely targeting cross-border small-amount and on-chain payment scenarios; Visa also announced the gradual opening of USDC settlement functionality in the United States.
Emerging Markets: Genuine Needs Amidst Currency Dilemmas . New-generation Neobanks, represented by BVNK and Mesh, act as a bridge connecting on-chain assets with real-world consumption. By providing bank-like IBAN account direct connection services, they offer users in high-inflation regions such as Argentina and Turkey a novel cross-border funding solution of "on-chain storage and global payments."
Looking ahead to 2026, we believe that the adoption rate of stablecoins in payments is likely to increase further, with breakthroughs expected in the following three areas:
The substantial demand for cross - border payments will stem from the large-scale implementation of the B2B2C model on the commercial side . The market is establishing a standardized hybrid architecture that combines fiat currency front-end and stablecoin back-end. Such solutions deeply integrate the stablecoin settlement layer into local instant payment networks such as Brazil's PIX or Mexico's SPEI through API interfaces, efficiently completing cross-border fund transfers without being perceived by the user.
• PayFi, a payment and financial technology, will reshape the time value and flow logic of money . Stablecoins are transcending their role as mere value carriers and are evolving into programmable funds with interest-bearing capabilities through integration with DeFi protocols. This allows funds in the payment and settlement process to no longer remain idle but to automatically capture on-chain returns, achieving a coexistence of liquidity efficiency and asset yield.
Non - USD stablecoins are poised for explosive growth in tandem with the on-chain foreign exchange market . With the rollout of compliant stablecoins led by central banks in nine countries, including the Eurozone, in the second half of 2026, non-USD stablecoins are expected to enter a new phase. These assets will transcend their role as mere trading assets, taking on the crucial function of serving as local rails for fund inflows and outflows. Together with USD stablecoins, they will build a diversified and interconnected on-chain monetary market system, meeting the real and essential needs of global multi-currency commercial settlements.
Given these trends, wallets will play an increasingly clear distribution role in the stablecoin payment system:
• Unified entry point for payment capabilities : As compliant stablecoins are deeply integrated with traditional payment networks, users and merchants no longer directly interact with the underlying on-chain protocols. Wallets will become the main carrier and interface for stablecoin payment capabilities, shielding on-chain complexity and enabling transfers, consumption, and settlements.
• Interface layer between on-chain funds and real-world payment networks : By integrating card organizations, Virtual Account systems, local payment networks (such as PIX and SPEI), and stablecoin settlement layers, wallets will serve as key nodes connecting on-chain assets with real-world funding channels, enabling the availability of stablecoins in the real economy.
• Programmable payment and fund scheduling execution layer : With the gradual maturation of PayFi and stablecoin wealth management, the wallet will assume the function of fund scheduling and management during the payment process, so that the settlement funds can automatically capture on-chain returns while meeting payment efficiency requirements.
• Multi-currency settlement and routing hub : With the development of non-USD stablecoins and the on-chain foreign exchange market, the wallet will become a multi-currency stablecoin switching and settlement routing layer, completing currency selection, exchange rate conversion and settlement path optimization in the background, maintaining a consistent and simplified user experience.
2. AI and the Agent Economy
The intelligent economy is entering a new phase of deep agent involvement, where value exchange will no longer rely entirely on human intervention but will instead be autonomously completed by AI agents within a defined framework of authorization and rules. However, due to the lack of a native, low-friction value transfer mechanism on the internet, traditional account systems and subscription-based charging models are ill-suited to the characteristics of agents—high-frequency, on-demand, and cross-service calls—which has long constrained AI's autonomous execution capabilities in real-world business scenarios.
This issue saw structural progress in 2025. The x402 protocol, spearheaded by Coinbase, Circle, and other institutions, was the first to embed stablecoin payments into the HTTP request and service call process in a standardized manner, establishing the basic form of the AI-Native payment layer. By reactivating the HTTP 402 (Payment Required) status code, x402 enabled AI agents to complete payments and settlements like calling an API, without the need for additional account systems or human intervention, fundamentally changing the process of externalizing payments in the machine economy. This change also propelled the business model of AI from a subscription model for human users to a pay-per-use, pay-per-intent model for agents. Agents can dynamically purchase data, computing power, or service interfaces according to task needs, activating a large number of long-tail resources that were previously difficult to price effectively.
With x402 completing its V2 upgrade by the end of 2025, its improvements in latency, session reuse, and auto-discovery may lay the foundation for larger-scale deployment in 2026, potentially making 2026 a year of accelerated growth for Agentic Commerce. AI is gradually shifting from assisting decision-making to becoming a real economic participant representing individuals or businesses in executing specific business activities . Consumer behavior may change from "search—compare—place an order" to "authorize—verify—confirm." Meanwhile, many highly repetitive processes on the enterprise side, such as reconciliation, procurement, and supply chain collaboration, will begin to be systematically taken over by agents.

This trend is gaining traction across broader standards. Google's recently proposed Universal Commerce Protocol (UCP) marks the beginning of a unified standardization process for "agent-understandable business interfaces" within the mainstream technology ecosystem. UCP aims to establish open interfaces between product discovery, transaction intent expression, and settlement processes, enabling AI agents to complete the entire closed loop from decision-making to transaction across platforms. With UCP responsible for expressing business semantics and x402 handling value settlement, the two form a hierarchical collaborative relationship, providing a clearer technological path for automated transactions between agents and between agents and merchants.

As numerous non-human entities begin holding funds and participating in transactions, new trust and compliance issues emerge. Traditional KYC systems centered on natural persons struggle to directly address the complexities of the agent economy. KYA (Know Your Agent) is poised to become a key topic of discussion and resolution in 2026, with the ERC-8004 protocol expected to see widespread adoption. Without sacrificing privacy, KYA needs to establish verifiable identities for agents, encrypting and binding them to the underlying authorizing entity, scope of authority, and boundaries of responsibility. This, combined with code auditing and behavioral monitoring, aims to establish a new balance between efficiency and risk. Such trust frameworks not only fulfill compliance functions but also become crucial prerequisites for agents to further participate in complex financial activities.
At the same time, wallets will gradually evolve from tools that only serve human operations into execution layers that enable AI to act as agents in financial activities , serving as the default entry point for users to authorize agents to participate in economic activities.
• Unified fund entry and settlement hub : By integrating multi-chain assets, stablecoins and payment protocols, the wallet can provide agents with consistent fund management and payment capabilities, enabling them to complete cross-chain settlement and value transfer without being aware of the underlying network differences when performing tasks;
• Visualization of Agent Behavior and Risk Perception Interface : The wallet is naturally located at the intersection of user assets and agent behavior. It can aggregate and display the agent's real-time operations, historical performance and key risk indicators, helping users understand "what the agent is doing, what decisions it is based on, and what risks it is taking", and establishing a clear cognitive boundary between automated participation and risk control.
• KYA Execution and Security Buffer Layer : As the KYA mechanism is gradually implemented, the wallet can act as an execution node for proxy identity and permissions, and perform identification management, permission constraints and abnormal behavior monitoring for proxies connected to the ecosystem; when the system detects operations beyond the authorized scope or abnormal fund flows, the wallet can introduce necessary risk control or manual verification without interrupting the overall automated process, providing a safety net for user assets.
3. Privacy
In 2025, privacy re-entered the core discussion in the crypto market. Privacy assets, represented by ZEC, experienced several periods of strength throughout the year, making privacy a frequently mentioned topic. In an on-chain environment where transparency has long been a default assumption, this price performance is more like a forward-looking expectation, reflecting the market's reassessment of the necessity of privacy in the next phase of the crypto-financial system.
From a longer-term perspective, while assets can accommodate privacy preferences, they struggle to address privacy consistency across protocols , applications, and user levels . As privacy requirements shift from being a "choice of a few users" to a "prerequisite for most scenarios," the coverage and scalability of a single asset path begin to show limitations. To achieve large-scale on-chain adoption, privacy needs to be integrated into infrastructure capabilities, existing in a low-friction, composable, and default-available manner, rather than relying on isolated assets or applications for delivery.
This assessment received a systematic response from the Ethereum ecosystem in the second half of 2025. The Ethereum Foundation elevated privacy to a long-term strategic goal at the ecosystem level, explicitly stating that privacy should become a "first-class property" of the Ethereum ecosystem. To achieve this goal, the Foundation simultaneously implemented several organizational and roadmap adjustments, including establishing a privacy cluster and an institutional privacy task force, reorganizing the PSE team, and releasing a privacy technology roadmap for the next few years. This roadmap divided privacy work into three categories: private writes, private reads, and private proofs, corresponding to key scenarios such as transaction and contract interactions, on-chain data access, and data validity verification, respectively.

Looking ahead to 2026, privacy urgently needs to move from experimental research and development to systematic implementation in real-world usage scenarios:
For Web2 users: Privacy is a default expectation. Bank transfers, securities accounts, and corporate financial systems do not require users to accept the complete disclosure of assets and transaction paths. The high transparency of on-chain states, on the contrary, constitutes a psychological and usage barrier.
For native Web3 users: In some scenarios, users may wish to conceal their asset holdings, trading strategies, governance stances, or address associations to avoid passively exposing their behavioral patterns;
For institutional and real-world asset on-chain scenarios: privacy is a prerequisite. Without minimum disclosure and controllable access mechanisms, traditional assets, contracts, and identity data are difficult to migrate securely to the blockchain.
Regarding the implementation of on-chain privacy, three main technical approaches have emerged in the Ethereum ecosystem. We anticipate that anonymous addresses and privacy pools are more likely to be widely adopted by mainstream applications first .
• Stealth Address (represented by ERC-5564) : By generating a one-time address for the recipient, the correlation between the address and identity is reduced, providing basic privacy protection for scenarios such as payment, airdrop, and salary disbursement without changing the existing asset form and account model.
• Zero-knowledge privacy pool (zk-SNARK Privacy Pool) : By pooling multiple transactions into an anonymous pool and verifying them with zero-knowledge proofs, it achieves strong anonymity regarding the source, destination, and amount of funds, making it suitable for financial and asset management scenarios with high privacy requirements.
• Privacy-native Chains : These introduce default privacy assumptions at the protocol layer, naturally placing transactions and states in an unrelated environment, minimizing explicit privacy operations from a user experience perspective. Currently still in the experimental stage, they face challenges such as ecosystem fragmentation, complex cross-chain interactions, and high integration costs with mainstream assets and DeFi systems.
As performance and cost gradually converge, privacy will begin to exhibit strong user stickiness and network effects. In a public environment, cross-chain migration incurs almost no additional cost; however, once in a privacy environment, migration will inevitably introduce risks related to identity, time, and behavior, making users more inclined to remain in their existing privacy context.
In this evolutionary path, wallets will become one of the most realistic applications of privacy capabilities:
Privacy is not a feature that can be simply added at the application layer; it needs to be systematically implemented throughout the entire process from when a user opens their wallet, reads on-chain data, signs transactions, to identity interaction.
• With the advancement of private read and write capabilities, wallets will gradually assume the first privacy boundary for users' on-chain behavior, so that asset inquiries, transaction initiation and contract interactions will no longer naturally expose the complete behavioral trajectory;
As capabilities such as privacy verification mature, wallets will become a crucial execution node for the "minimum disclosure" data circulation, helping users strike a balance between trust and privacy in identity verification, asset verification, and compliance scenarios.
4. On-chain credit
For a long time, on-chain credit has mainly revolved around "whether the collateral assets are sufficient". While this design provided a necessary safety cushion for protocols during the cold start phase of DeFi and promoted the rapid expansion of the lending market, as on-chain activities gradually extended from simple transactions and arbitrage to payment and asset management scenarios, the limitations of this judgment method began to emerge: it is difficult to effectively distinguish the true credit value and risk differences of on-chain participants.
A large amount of on-chain lending activity essentially revolves around leverage, arbitrage, revolving lending, and position management, resembling more of an efficient fund allocation mechanism rather than a time-value exchange based on genuine financial needs. DeFi actually operates a highly liquid market system that emphasizes rapid entry and exit and instant risk pricing, serving high-frequency, short-cycle, and strategy-driven funds, lacking effective identification and incentives for long-term, stable usage. This leads to a mixed treatment of long-term users and short-term speculators in risk pricing and usage rights, forcing protocols to cover overall uncertainty by increasing collateral ratios, thus suppressing capital efficiency and making it difficult to translate genuine on-chain behavior into identifiable credit premiums.

Looking ahead to 2026, on-chain credit is more likely to be implemented gradually in the form of embedded capabilities. As on-chain finance expands from speculative use to payments, consumption, and asset management, credit systems that can identify and serve long-term genuine users are more likely to generate stickiness and scalable retention. Practices exemplified by 3Jane and Yumi show that the first step in building a credit system often involves user identification and segmentation, requiring the extraction of stable, continuous, and interpretable behavioral trajectories from on-chain noise to model on-chain credit .
• Time Dimension and Behavioral Stability : Credit is viewed as a state that updates over time. The protocol continuously monitors characteristics such as asset fluctuation range, interaction frequency, capital turnover rhythm, historical performance and risk events, and maps these characteristics to permissions, credit limits, and risk control thresholds. Changes in credit are updated synchronously with behavior, which helps to move risk control forward in the behavioral chain and reduce the uncertainty brought by one-time credit granting.
• Building a reputation and identity layer : First, complete user identification and profiling, then map reputation to differences in product permissions and experiences, such as lower transaction costs, higher transaction limits, wider risk control boundaries, or more favorable fee structures. The advantage of starting with a reputation layer is that risk exposure is controllable. The system can complete user segmentation and long-term incentives with lower financial risk, providing a data foundation and risk control experience for subsequent more complex credit products.
In this evolutionary process, the importance of the wallet layer will begin to stand out. A single protocol or chain can only capture partial fragments of user behavior, while the establishment of a credit system relies on cross-chain, cross-protocol, and cross-cycle data continuity. As the aggregation point for all on-chain interactions of users, the wallet naturally gathers multi-chain asset distribution, long-term interaction trajectories, and payment authorization behaviors, making it the position in the current ecosystem closest to the full picture of users. Whether or not to regard users' long-term behavior as a core asset, and build a differentiated permission system and service experience based on it, will become an important foundation for applications to build long-term user relationships and competitive barriers.
5. RWA
RWA's development received a boost from favorable policies in 2025. From April to June, the SEC held four roundtable meetings on crypto regulation, with the May meeting specifically focusing on "asset tokenization" and exploring the development path of the RWA asset tokenization market. In his keynote speech, SEC Chairman Atkins proposed new ideas for tokenization regulation around "asset issuance, asset custody, and asset trading," and clearly stated that "security tokenization can revolutionize old traditional models and benefit the U.S. economy."
With Ondo Finance concluding its SEC review by the end of 2025, the regulatory environment has substantially improved. The SEC's "Innovation Exemption" approach allows compliant entities to pilot securities tokenization within a regulated sandbox, signifying a shift in regulatory focus from mere risk defense to institutionalized acceptance and limited experimentation. This establishes a clearer legal basis for asset issuance and removes key legal hurdles for the large-scale entry of traditional financial institutions.
From the end of 2024 to the end of 2025, all RWA tracks achieved positive growth, while the flow of funds underwent a significant structural shift :
• Asset size has more than doubled: The total market stock has soared from $15.5 billion to $37.7 billion in just one year, an overall increase of 2.4 times.
• The portfolio structure has shifted from a single-polar concentration to a diversified equilibrium: the proportion of private credit decreased from 63.2% in 2024 to 52.8%, with incremental funds being dispersed to other sectors.
Alternative assets become new growth engines: Institutional alternative funds (up approximately 9 times) and non-US government bonds (up approximately 8 times) were the highlights of the year, reflecting investors' risk appetite shifting from a single, stable return to seeking diversified alpha.
• A 24/7 anti-inflation system: The scale of commodities increased by about 4 times year-on-year (accounting for 10.6%), coupled with the completion of private equity investment from scratch, the RWA market has begun to form a combination structure of "equity + bond + commodity + alternative", laying the foundation for building an 24/7 strategy on the blockchain.

Trading Card Games (TCGs), representing the long-tail asset class of RWA, also demonstrated relatively strong market performance in 2025. Taking rare cards (such as the 1st Edition Charizard) as an example, they gradually exhibited a significant liquidity premium in on-chain transactions. These assets have relatively low correlation with traditional stock and bond markets, and the non-financial premium brought about by their cultural and collectible attributes makes them a worthwhile alternative asset option within the RWA system, providing investors with a more diversified portfolio.
It is expected that in 2026, with the compliance framework further established, the market focus will shift from simply "asset on-chaining" to deeper "transaction business," especially RWA perpetual contracts and RWA×DeFi will become the core growth drivers.
(1) Evolution of trading patterns: The rise of RWA Perps and synthetic assets
In 2026, the key variable for RWA is shifting from "whether assets are on-chain" to "how they are traded." With the maturation of oracles and Perps DEX infrastructure, the boundaries of RWA are being reshaped by synthetic assets. Under this logic, RWA is no longer limited to custodial physical or legally secured assets, but has evolved into "any data stream with a fair price that can be traded." In addition to stocks and bonds, private sector valuations, macroeconomic indicators (such as CPI and non-farm payrolls), and even weather data can all bypass physical delivery restrictions through synthetic structures and be transformed into on-chain trading instruments; Everything Perpetualized is becoming a reality.
(2) Improved capital efficiency: DeFi combination and all-weather strategy
In 2026, the competitive focus in the RWA (Real Estate Assets and Services) sector will shift from asset issuance to capital efficiency. With the integration of underlying infrastructure, the fusion of RWA assets and DeFi protocols will deepen further, and the "interest-bearing + hedging" model is expected to become a new paradigm. Taking Aave's Horizon protocol as an example, investors can hold RWA government bonds to earn stable returns while simultaneously using them as collateral to establish on-chain macro hedging positions. This model reduces idle funds, truly unlocking the potential of RWA, retaining the safety cushion of TradeFi while gaining access to the liquidity leverage of DeFi, thus constructing a truly 24/7 investment portfolio.
(3) Asset category expansion: On-chain integration of non-USD assets and fixed income systems
At the asset class level, RWA's expansion will no longer be limited to the US dollar asset system. With the trend of US dollar depreciation, the on-chaining of non-US dollar assets is expected to become an important direction in 2026, including European stocks, Japanese stocks, Korean stocks, and assets related to major foreign exchange markets (such as G10 currencies other than USD). At the same time, the on-chaining of money market funds and more fixed-income derivatives will further enrich the on-chain low-volatility asset pool, providing more options for asset allocation and trading on the wallet side.
From a wallet perspective, the core value of RWA lies not in whether a single asset is successfully on-chain, but in whether it can be naturally integrated into users' daily asset allocation and trading activities. As the trading model evolves from RWA primarily based on holding to RWA that is tradable and composable, wallets are becoming an important channel connecting users with global assets, providing users with diversified asset exposure beyond local markets and single currency systems, and driving on-chain finance from crypto asset management to broader cross-market asset allocation.
6. Perpetual Contract Trading
2025 was a key turning point for liquidity changes in on-chain decentralized perpetual contract trading (Perp DEX), which saw explosive growth in both fund size and trading activity.
In terms of absolute scale, the industry's TVL has demonstrated a strong ability to accumulate funds, remaining stable above $230 billion since its peak in October. In terms of transaction volume, since the second half of 2025, the average monthly transaction volume of mainstream protocols has exceeded $500 billion, and in the peak periods of October and November, it has continuously broken through the $1 trillion ($1 Trillion) mark, proving that the on-chain liquidity depth is sufficient to support institutional funds.
From a relative perspective, the ratio of Perp DEX's contract trading volume to that of CEX climbed from 6.34% at the beginning of the year to nearly 20% at its peak in November . Taking Hyperliquid as an example, its monthly derivatives trading volume ratio with Binance increased from 8% to nearly 14% this year . This data indicates that with improved infrastructure and changing user habits, Perp DEX has overcome liquidity bottlenecks and is gradually challenging traditional spot DEXs, becoming the next-generation core traffic pool for on-chain funds.



Another significant characteristic of the Perp DEX sector in 2025 is the rapid restructuring of the competitive landscape. The market transitioned from Hyperliquid's absolute dominance at the beginning of the year to multi-polar competition in the second half. According to data from The Block, by mid-2025, Hyperliquid's trading volume share had fallen below 60% for the first time, with new players like Aster and Lighter gaining market share among specific user groups and trading scenarios through incentive programs and other means. However, this change does not signify a substantial shake-up of the leading liquidity providers. Perpetual contract trading inherently possesses strong network and scale effects; deeper liquidity and lower slippage make it easier to become a long-term dominant force for traders. Historically, whether in CEX or DEX sectors, the derivatives market often exhibits a "winner-takes-all" structure. How the second tier can form a self-sustaining liquidity flywheel remains a core challenge for them.
Looking ahead to 2026, there are still 20-30 Perp DEX projects awaiting TGE (Trading Tokens). Transaction mining, points incentives, and market-making subsidies are primarily aimed at attracting existing users rather than achieving substantial market expansion. With overall derivatives demand stabilizing, the competitive focus of Perp DEXs is expected to shift from user acquisition to efficiency, stability, and user retention. Matching efficiency, system stability under extreme market conditions, capital capacity, and sustained depth of mainstream trading pairs will be key variables determining the long-term position of these protocols.
At the application level, through native integration with leading Perp DEXs such as Hyperliquid, the wallet has verified the feasibility of in-app derivatives trading (In-App Perps) for real users and transactions. Perp DEX is becoming an important incremental scenario for in-wallet trading , and users completing Perp orders, risk control, and asset management within the wallet is evolving into a more natural usage path.

As the front end closest to users' assets and decision-making processes, wallets will play a more important role in distribution and consolidation within the Perp DEX ecosystem . With the weakening wealth effect of new coins and large transactions gradually returning to core assets like BTC/ETH, Perp transactions within wallets provide users with a more frequent and continuous reason to use them. For wallets, Perp transactions are no longer just a functional supplement, but a key scenario for connecting on-chain liquidity and increasing user stickiness and frequency of use. It is expected that by 2026, with further infrastructure maturation and continued shifts in user habits, the deep integration of Perp DEX and wallets will become a long-term structural trend in the on-chain derivatives market.
7. Meme
Looking back at 2025, memes remained one of the most important entry points for attention on-chain. Events such as Trump's cryptocurrency launch, Web2 celebrity coins, Pump.fun's live stream, and the wave of Chinese memes successively constituted multiple active cycles of varying magnitudes, releasing certain wealth effects in their respective phases. During these structural market events, many users downloaded wallets for the first time, completed their first on-chain transaction, and gained their first understanding of gas, slippage, and failure rates. Memes became the most direct and accessible starting point for users to enter the on-chain world.
This trend is particularly evident in Bitget Wallet's internal user and transaction data: new users accounted for approximately 65% of all trading users in 2025 and contributed nearly 61% of the total transaction volume . Meme truly played the role of on-chain enlightenment in "new user entry - first transaction - high-frequency use," and its phased market recovery often directly corresponds to a simultaneous increase in wallet downloads, address creation, and swap activity.
However, judging from the transaction volume and number of transaction addresses of the main Meme Launchpad, the repeated appearance of Meme hotspots has not brought about a continuous recovery in the overall on-chain liquidity. Meme seasons that covered the entire market like Trump's coin in early 2025 are becoming increasingly difficult to replicate. In 2026, Memes are more likely to present a structural market: opportunities for speculative trading in stages around specific hotspots and specific narrative windows.


Another uncertainty surrounding the Meme market in 2026 stems from the diversion of attention to new forms of "hot topic assetization ." Pump.fun rapidly transforms hot topics into tokens, while Polymarket converts them into discussions and odds; both are essentially vying for the same type of attention and risk appetite. As prediction markets lower the barriers to entry for hot events, offer more direct expression, and adopt product forms that are closer to public understanding, Memes may face further diversion of attention and on-chain liquidity in certain scenarios.
As memes continue to evolve, an increasing number of projects are attempting to attract new users from outside the crypto community through multiple channels. This is shifting memes from an asset form centered on internal consensus to a more diffuse and clearly defined cultural symbol, and attempting to create a reverse influence on real-world events and public discourse. Meanwhile, although various launchpads have demonstrated their advantages in fair distribution and efficiency, further improvements are still needed in creator incentive mechanisms, long-term value transmission capabilities, and the continued introduction of non-crypto users.
Undoubtedly, the fair launch, permissionless on-chain issuance and participation methods represented by memes will remain one of the most attractive and vibrant experiments in the crypto world. Future expectations lie in the upgrade of its value: whether it will remain a highly zero-sum short-term PVP game, or whether it will have the opportunity to produce another phenomenal meme that can carry cultural expression and creator participation, and attract a wider range of users outside the crypto community.
From a product and tool perspective, meme trading itself is unlikely to see any more disruptive innovations and will enter a phase centered on "intelligence and refinement." Trading tools are helping users improve their on-chain awareness and make faster, more stable decisions in an environment of declining liquidity by presenting more detailed data, providing more intuitive risk warnings, and offering more proactive intelligent services. Address relationship and cluster analysis products will become more widespread, becoming a basic configuration for more and more users. Providing more transparent and understandable on-chain behavior analysis for the general public will be a key focus for the continued optimization of trading tools and wallet functions in the next stage.
8. Market Forecasting
In 2025, prediction markets completed a crucial leap from crypto-edge products to the nascent form of mainstream financial applications, with a significant increase in overall trading volume and participation. Currently, the monthly trading volume of mainstream prediction markets has consistently exceeded $10 billion , with a cumulative trading volume exceeding $40 billion this year . Although its absolute size is still significantly smaller than mature financial markets such as stocks and futures, as an independent new asset class, prediction markets have demonstrated an extremely high growth rate and have entered a clear phase of accelerated expansion.
As trading depth increases and participation structures improve, its function is undergoing substantial changes. In an increasing number of scenarios, prices no longer reflect merely opinions or sentiments, but rather information that some participants have grasped but has not yet publicly confirmed. Fund flows themselves become a vehicle for information release, allowing the market to form price signals before the facts are disclosed.
The evolution of contract structures has further reinforced this trend. As prediction markets expand from simple binary judgments to more granular event decomposition and combination pricing, their prices begin to possess referential financial significance. In certain cases, when the market size is large enough and stakeholders are highly attentive to price changes, prediction markets may even respond to the behavior of event participants, making the price signal itself a variable influencing actual decision-making.
From a broader perspective, prediction markets can be understood as a more sophisticated attention-based trading mechanism :
Meme trading is essentially a game of narrative and emotion. Its connection with real-world events is often indirect and unstructured, relying on subjective interpretation and mapping by developers or the community. It lacks a unified and reusable event structure, making it easier for assets with the same name and perspective to circulate in parallel. Its dissemination and discussion are often limited to the crypto community.
Prediction markets, on the other hand, use highly defined real-world events as trading targets. They transform events of public concern in the real world (politics, macroeconomics, industry dynamics, celebrity events, sports, etc.) directly into tradable and verifiable probabilistic assets based on clear occurrence conditions and settlement rules (such as whether it will happen, when it will happen, and in what form it will happen).
In this sense, prediction markets not only have stronger dissemination and discussion value, but also have obvious positive externalities: researching problems, acquiring information, and judging trends can be transformed into economic returns through market mechanisms, and earlier and clearer results signals themselves have strong social value.


2026 will be a year of highly concentrated events. Major events with clear outcomes, such as the World Cup and the US midterm elections, will continue to provide high-quality, sustainable trading opportunities for prediction contracts. With trading volume already increased, platform capabilities maturing, and compliance pathways becoming clearer, the concentrated occurrence of real-world events is expected to have a significant amplifying effect on the prediction market, propelling it into a broader growth phase in 2026.
As the number of underlying platforms increases and event coverage gradually improves, the focus of competition in the prediction market is shifting: from whether a platform has the capacity to supply the market to who can serve as the primary transaction gateway for users. At this stage, user experience, information organization methods, and transaction efficiency begin to become key differentiating factors between platforms.
Looking ahead to 2026, prediction markets are more likely to see innovation at the interface and product levels first, rather than achieving complete integration at the liquidity aggregation level. This judgment stems from the structural characteristics of prediction markets themselves: events are highly fragmented, and different platforms lack unified standards for the definition, option splitting, and settlement rules of the same event; differences in account systems, fund custody, and order placement logic among platforms also make it difficult for them to achieve seamless cross-platform matching and fund consolidation like DEXs.
Against this backdrop, the core needs of most retail users remain focused on event discovery, rapid judgment, and convenient order placement, rather than cross-platform odds comparison or complex arbitrage execution. At the current stage, a more realistic and feasible evolutionary direction for the market prediction system may lie in the unification of the information and interface layers: reducing users' cognitive and operational costs through more efficient event filtering, odds display, and position management, thereby improving overall decision-making efficiency.
As the front end closest to users' assets and decision-making processes, wallets naturally possess the potential to become a primary entry point and distribution layer for prediction markets. As prediction markets expand from native crypto users to a broader consumer base, their strong correlation with real-world events will continue to amplify the value of this entry point. We look forward to witnessing the role of wallets evolve from a simple collection of transaction functions into a core entry point for event-driven daily financial activities.
Conclusion
Based on the above observations, we believe that on-chain activity in 2026 will continue to shift from transaction-driven to usage-driven, gradually transitioning from relying on short-term market conditions and traffic to reusable and retainable daily financial activities. In this process, wallets will gradually evolve into core front-end applications connecting users, the on-chain system, and the real-world financial world. Based on this judgment, we summarize the following three trends for the evolution of eight major directions in 2026:
Stablecoin payments and AI-assisted consumption are driving the expansion of value exchange networks, with wallets becoming the settlement routing layer between the blockchain and the real economy.
With the continued breakthroughs in regulation, issuance scale, and adoption rate of stablecoins, they have become an important part of the global value clearing network and are beginning to be deeply embedded in cross-border B2B2C payments, local instant payment systems, and card organization clearing and settlement systems. The introduction of protocols such as x402 has enabled AI agents to independently complete payment transactions under predetermined authorization, significantly expanding the participants and frequency of value exchange. These two major changes will jointly drive the flow of on-chain value from crypto-native scenarios to the real economy and automated business models. By integrating the stablecoin system, real-world payment networks, and multi-chain assets, wallets will provide users with functions such as currency exchange, path orchestration, and fund allocation, gradually evolving into a core settlement routing layer connecting the on-chain and real-world economies.
Privacy and credit are entering a phase of preparation for large-scale adoption, with wallets becoming the infrastructure layer for long-term on-chain financial relationships.
As the proportion of on-chain activities involving payments and asset management continues to increase, privacy and credit are shifting from peripheral issues to prerequisites for everyday financial transactions. Privacy is no longer just a preference for a few users; it will gradually become a default capability necessary to support the large-scale adoption of crypto. On-chain credit will also move beyond a single collateral logic and begin to establish a layered system based on users' long-term behavioral patterns, time accumulation, and performance stability. The realization of these two needs both rely on continuous cross-chain, cross-protocol, and cross-cycle data. As the aggregation entry point for users' on-chain behavior, wallets will begin to assume the actual role of privacy boundaries and credit status, providing infrastructure support for long-term, reusable on-chain financial relationships through the systematic integration of asset inquiries, transaction initiation, identity interaction, and access control.
Meme , RWA, Perp, and prediction markets are reshaping the on-chain transaction asset structure, with wallets becoming the primary transaction layer.
The diversification of on-chain trading asset classes will comprehensively cover the risk preferences and investment needs of different users. Meme, as an important on-chain attention asset, will continue to exhibit structured market trends; the incremental volume and capital depth of on-chain transactions will gradually migrate to asset classes with more financial attributes and real-world anchors, such as RWA, perpetual contracts, and prediction markets. RWA will evolve into freely tradable and combinable DeFi financial instruments to meet the needs of stable returns and diversified allocation; Perp Dex, after improvements in liquidity and stability, will continue to attract high-frequency and professional traders; prediction markets, through event probability pricing, will provide new risk exposure for opinion-oriented and information-driven users. Users' trading and asset management activities will increasingly focus on wallets that can simultaneously provide multi-asset selection and a unified, permissionless operating experience, making wallets the main entry point for global asset allocation and cross-market trading.
These projections are merely a preliminary overview and expression, and may not constitute the answers themselves. The industry is still rapidly changing, many paths are not yet finalized, and many issues have not been fully discussed. We hope that this report will systematically and publicly present Bitget Wallet's observations and reflections on on-chain daily finance in 2025-2026, providing the industry with some reference perspectives that can be continuously verified and discussed.
Whether you are a builder, researcher, or developer of crypto native technologies, or a participant from the traditional financial and technology sectors, we look forward to continuous communication with you. We will constantly refine our judgments through open discussions, improve our understanding through practical feedback, and work with more like-minded individuals to promote the development of on-chain finance in a more authentic and sustainable direction, reshaping the global financial infrastructure of the next era.





